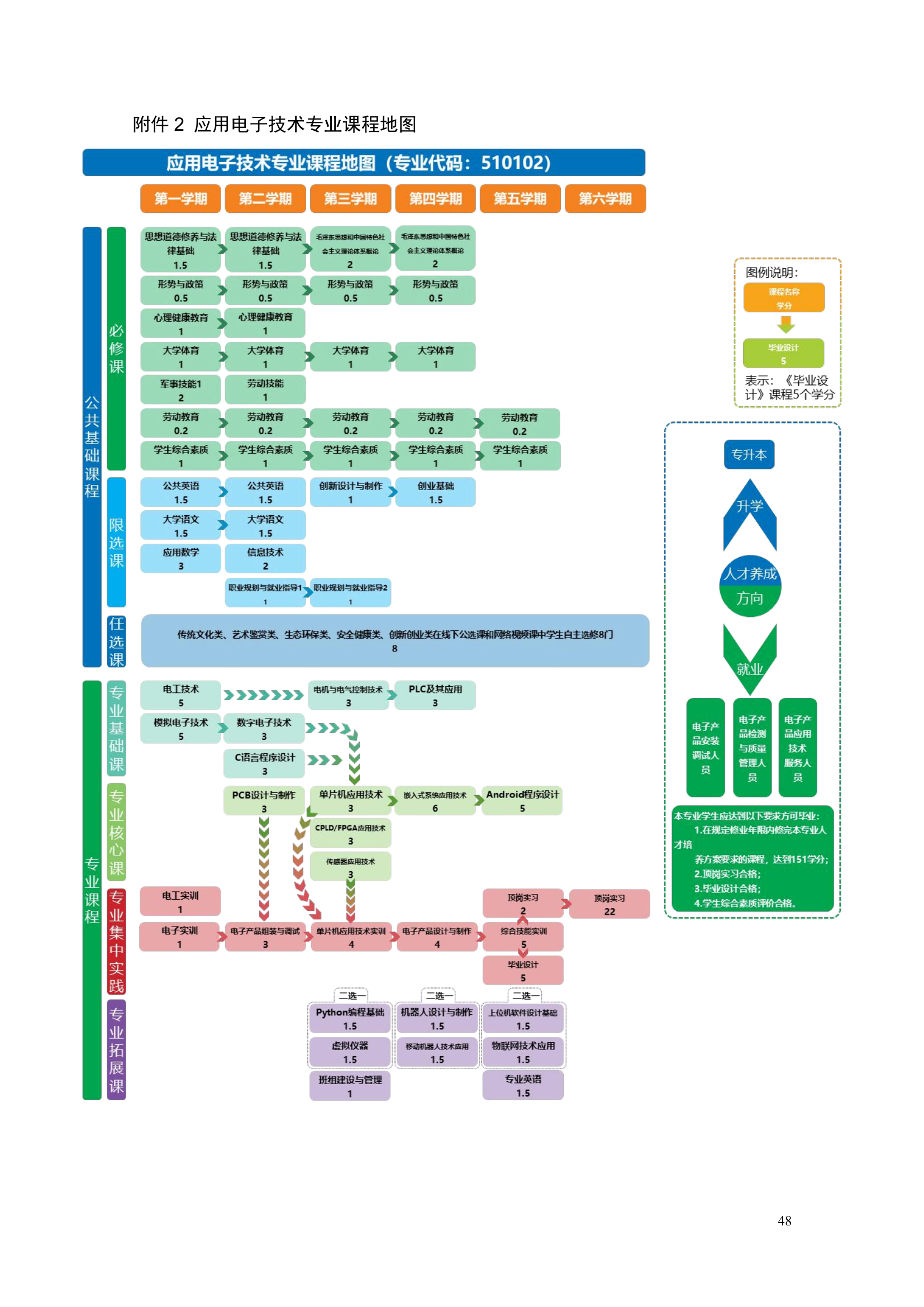
人才培养方案

2021级应用电子技术专业人才培养方案

来源: 时间:2021-08-27 作者:

页面提取自-yl7703永利官网2021级应用电子技术专业人才培养方案_1.png


分享到:

官方微信

官方手机站

官方全景系统

湖南教育政务网

码上接单接诉即办

联系电话:0731-84099000

地址:长沙市开福区万家丽北路一段359号

Copyright © 2016 yl7703永利(中国)有限公司官网-BinG百科NO.1 版权所有

湘ICP备05001106号